This website requires JavaScript.
Explore
Help
Register
Sign In
andyjk15
/
cryptosky-report
Watch
1
Star
0
Fork
0
You've already forked cryptosky-report
Code
Issues
Pull Requests
Actions
Packages
Projects
Releases
Wiki
Activity
cryptosky-report
/
images
/
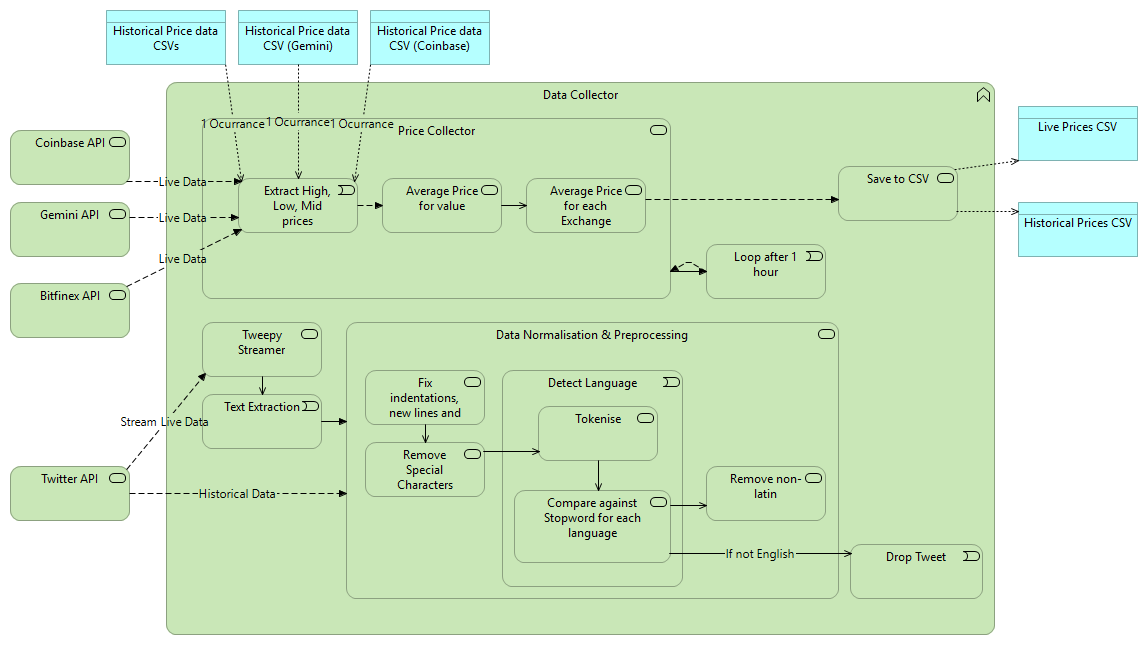
Data_Collector.png
Andy Sotheran
48f63b5f50
23\04
2019-04-23 21:47:39 +01:00
41 KiB
Executable File
1148x645px
Raw
History